The English version of quarkus.io is the official project site. Translated sites are community supported on a best-effort basis.

Quarkus Security architecture

The Quarkus Security architecture provides several built-in authentication mechanisms. The HttpAuthenticationMechanism interface is the main entry mechanism for securing HTTP applications in Quarkus. Quarkus Security is also highly customizable.

Overview of the Quarkus Security architecture

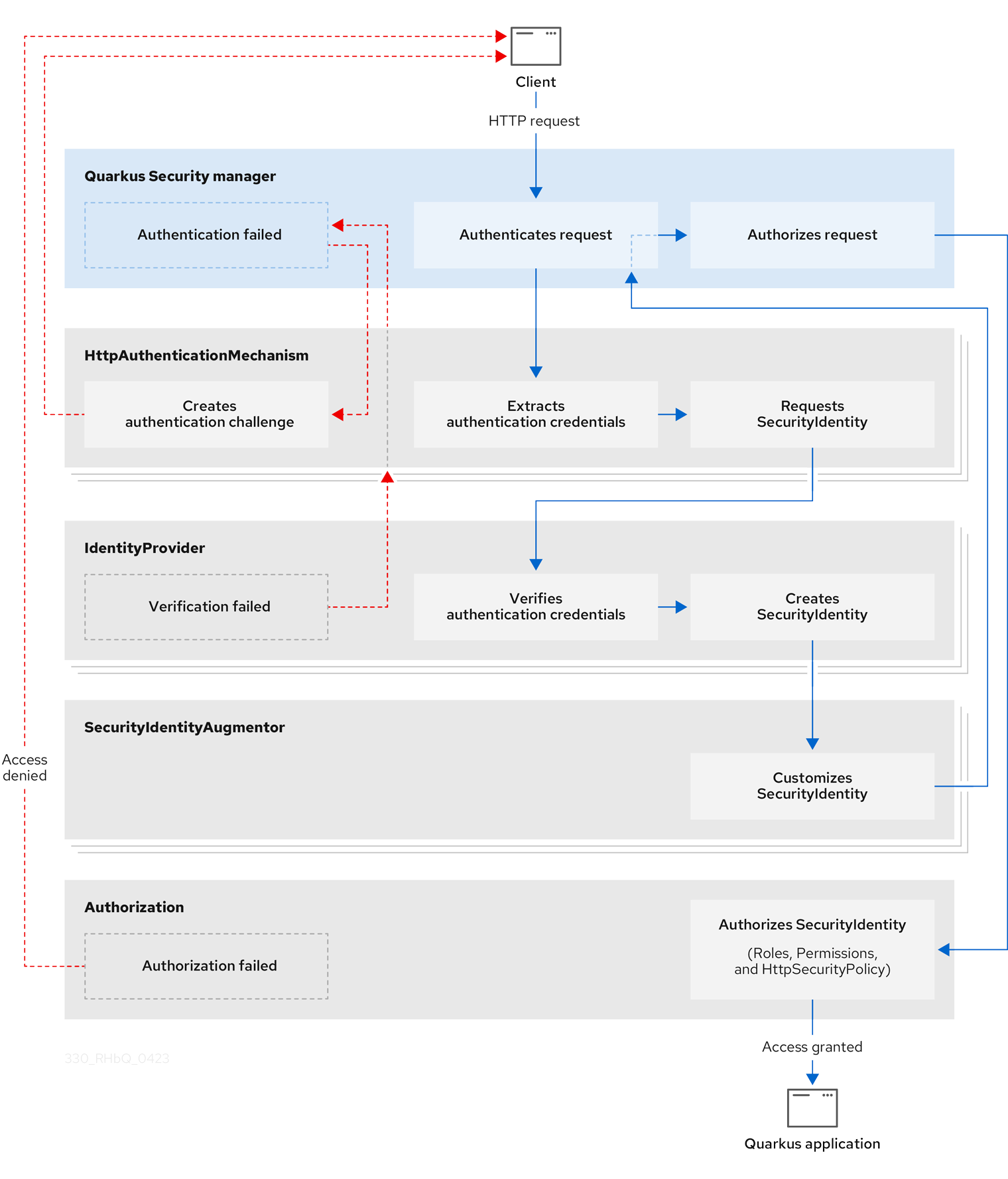
When a client sends an HTTP request, Quarkus Security orchestrates security authentication and authorization by interacting with several built-in core components including HttpAuthenticationMechanism, IdentityProvider, and SecurityIdentityAugmentor.

The sequential security validation process results in one of three outcomes:

  • The HTTP request is authenticated and authorized and access to the Quarkus application is granted

  • The HTTP request authentication fails and the requester receives a challenge

  • The HTTP request authorization fails and the requester’s access to the Quarkus applicaton is denied

The following diagram steps through the detailed process flow of the Quarkus Security architecture:

Quarkus Security architecture process flow
Figure 1. The Quarkus Security architecture and process flow

Core components of the Quarkus Security architecture

HttpAuthenticationMechanism

Quarkus Security uses HttpAuthenticationMechanism to extract the authentication credentials from the HTTP request and delegates them to IdentityProvider to convert the credentials to SecurityIdentity. For example, the credentials can come from the Authorization header, client HTTPS certificates, or cookies.

IdentityProvider

IdentityProvider verifies the authentication credentials and maps them to SecurityIdentity, which has the username, roles, original authentication credentials, and other attributes.

You can inject a SecurityIdentity instance for every authenticated resource to get the authenticated identity information.

In other contexts, it is possible to have other parallel representations of the same information or parts of it, for example, SecurityContext for Jakarta REST or JsonWebToken for JSON Web Tokens (JWT).

For more information, see Identity providers.

SecurityIdentityAugmentor

Because Quarkus Security is customizable, for example, you can add authorization roles to SecurityIdentity, you can register and prioritize one or more custom security augmentors.

Registered instances of SecurityIdentityAugmentor are invoked during the final stage of the security authentication process. For more information, see the Security Identity Customization section of the "Security Tips and Tricks" guide.

Supported authentication mechanisms

To learn more about security authentication in Quarkus and the supported mechanisms and protocols, see Authentication mechanisms in Quarkus.

Proactive authentication

Proactive authentication is enabled in Quarkus by default. The request is always authenticated if an incoming request has a credential, even if the target page does not require authentication For more information, see Proactive authentication.

Quarkus Security customization

Quarkus Security is also highly customizable. You can customize the following core security components of Quarkus:

  • HttpAuthenticationMechanism

  • IdentityProvider

  • SecurityidentityAugmentor

For more information about customizing Quarkus Security, including reactive security and how to register a security provider, see Security customization.